Перейти к основному содержимому

Обмен пакетами

Информация о разделе

Страница содержит сценарии использования API для обмена пакетами документов.

Общая информация

Пакет — набор документов, объединенных одним общим идентификатором пакета. Идентификатор пакета представляет собой 36-символьный уникальный номер UUID (Universally Unique Identifier), присваиваемый пакету системой интегратора.

Ограничения на объединение и отправку документов в пакете:

  • Размер файла каждого документа в пакете не превышает 60 Мб.
  • Получателем всех документов пакета является один контрагент (ИдЭДО), с которым у отправителя настроена связь

Примечание — ограничений на количество документов в одном пакете нет.

При работе с пакетом документов доступны следующие действия:

  • Создать пакет документов (Импортировать и отправить пакет документов)
  • Добавить документ в пакет
  • Удалить документ из пакета
  • Получить состав пакета (черновика)
  • Отправить документ в составе пакет
  • Получить информацию об исходящем/входящем пакете

Работа с пакетами

  • [Обязательно] Создать пакет документов.

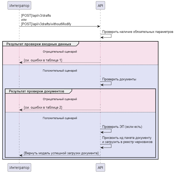
    Для формирования пакета следует воспользоваться методом [POST]/api/v3/drafts или [POST]/api/v3/drafts/withoutModify, указав в параметре PackageId идентификатор пакета. Вызов метода позволит поочередно загрузить документы в виде черновиков и, если во входных параметрах передан идентификатор пакета, то будет создан пакет документов, куда можно будет добавлять черновики, так же указывая идентификатор уже сформированного пакета.

    ВАЖНО: Если в качестве входных параметров будет дополнительно передана открепленная подпись к каждому документу, то после успешного подписания всех документов пакета, они будут переданы указанному получателю.

Если используется метод импорта документа с возможностью модификации, в качестве входных параметров для метода загрузки черновика, который требуется добавить в пакет, необходимо передать:

  • идентификатор организации (ИдЭДО абонента),
  • файл черновика для импорта в систему,
  • индикатор, показывающий, что черновик доступен только на чтение (по умолчанию значение равно false),
  • идентификатор пакета (если пакета еще не существует, то он будет создан),
  • (необязательно) внутренние идентификаторы контрагентов-получателей (ИдЭДО контрагента),
  • признак необходимости ответной подписи (данный флаг имеет значение только для НЕформализованного документооборота).

Если используется метод импорта документа без возможности модификации, в качестве входных параметров для метода загрузки черновика, который требуется добавить в пакет, необходимо передать:

  • (необязательно) номер доверенности (МЧД),
  • (необязательно) файл подписи,
  • идентификатор организации (ИдЭДО абонента),
  • файл черновика для импорта в систему,
  • индикатор, показывающий, что черновик доступен только на чтение (по умолчанию значение равно false),
  • идентификатор пакета (если пакета еще не существует, то он будет создан),
  • (необязательно) внутренние идентификаторы контрагентов-получателей (ИдЭДО контрагента),
  • признак необходимости ответной подписи (данный флаг имеет значение только для НЕформализованного документооборота).

При использовании метода импорта документа без возможности модификации, если дополнительно передается электронная подпись к документу, она должна пройти следующие проверки:

  • ЭП пользователя не отозвана
  • ЭП имеет актуальный срок действия
  • Сертификат ЭП выпущен аккредитованным УЦ
  • ЭП принадлежит текущему абоненту
  • ЭП соответствует документу, к которому она передана

При использовании метода импорта документа без возможности модификации, если дополнительно передается машиночитаемая доверенность к подписи, она должна пройти следующие проверки:

  • МЧД входит в состав используемых МЧД
  • МЧД не просрочена
  • МЧД не аннулирована
  • МЧД соответствует подписи

При успешной инициализации запроса, первым этапом проверяются обязательные параметры. Если проверка входных параметров не пройдена, то сервер вернет ошибку с HTTP-кодом 40х и текстовым описанием причины в теле ответа (См. таблицу 1). Затем проверяются загруженные документы на наличие расхождений в сведениях об отправителе и получателе. В случае выявления расхождений, сервер вернет ошибку с HTTP-кодом 400 и текстовым описанием причины в теле ответа (См. таблицу 2). Если все проверки успешно пройдены, то сервер вернет положительный ответ с HTTP-кодом 200.

Если используется метод импорта документа с возможностью модификации, то в положительном ответе будут присутствовать следующие данные:

  • Идентификатор импортированного черновика
  • Признак изменения сведений об отправителе в документе
  • Признак изменения сведений о получателе в документе
  • Сообщение об изменениях в загруженном черновике (если есть)
  • Тип документа
  • Список получателей (если есть)
  • Ошибка при попытке импорта (если есть)

Если используется метод импорта документа без возможности модификации, то в положительном ответе вернется только идентификатор загруженного черновика.

Таблица 1. Ошибки входных параметров

Описание ошибкиПричина
Пользователь {userId} не имеет доступа к абоненту {abonentId}Аккаунт пользователя не содержит абонента с указанным идентификатором
У черновика не указан получательФормат данных невалидный, либо отсутствует связь с указанным получателем
Отсутствует импортируемый документ Не указано наименование файлаОтсутствуют файлы

Таблица 1 - Ошибки входных параметров при создании пакета

Таблица 2. Ошибки при расхождениях в документах

Описание ошибкиПричина
Некорректное имя файлаИмя загружаемого файла не соответствует ожидаемому (Проверить в имени файла ИД отправителя и получателя)
Идентификатор отправителя '2AE508FED8B-2245-48C4-8D73-BCFED3DC30EB',
ожидалось '2AE8BA5442D-B1F3-460C-8293-1A98947EF9C7'
Указанный в документе отправитель отличается от текущего
ИНН отправителя '966848963411', ожидалось '9648276693'ИНН отправителя указанный в документе отличается от того, от которого выполняется попытка загрузки документа
Получатель не найденВ документе указан получатель, с которым не настроена связь
Некорректный формат идентификатора ИДЭДО получателя.
Значение 1658087524_720601001 содержит недопустимые символы; 
Некорректные сведения об операторе ЭДО,
ожидалось: <СвОЭДОтпр НаимОрг=\"АО Калуга Астрал\"
ИННЮЛ=\"4029017981\" ИдОперЭДО=\"2AE\" />.
Документ не прошёл проверку по xsd схеме
Получатель документа не указан или не совпадает с получателем пакетаПолучатель документа не указан или не совпадает с получателем пакета

Таблица 2 - Ошибки в случае выявления расхождений

Диаграмма метода по добавлению документа в пакет

tokenPageMenu

Рисунок 1 - Порядок работы метода по добавлению документа в пакет

  • [Опционально] Удаление документа из пакета

    Для удаления документа из пакета необходимо вызвать метод [PATCH]/api/v1/packages/{packageId}/drafts/{draftId}/remove​, который переместит документ из состава пакета в реестр "Черновики". В результате успешной проверки входных параметров документ, из состава пакета, будет перемещен в реестр "Черновики".

В противном случае, сервер вернет ошибку с описанием в теле ответа. (См. таблицу 3).

Таблица 3. Ошибки входных параметров

Описание ошибкиПричина
Пользователь {userId} не имеет доступа к абоненту {abonentId}.Указанный идентификатор абонента не найден в учетной записи пользователя
Сущность DraftDocument с ключом {draftId} не найдена.Не найден идентификатор документа, который необходимо удалить из пакета. Не найден идентификатор пакета, из которого необходимо удалить документ

Таблица 3 - Ошибки входных параметров при удалении документа из пакета

Диаграмма метода по удалению документа из пакета

tokenPageMenu

Рисунок 2 - Порядок работы метода по удалению документа из пакета (remove)

  • [Обязательно] Отправка документа в составе пакета

    Для отправки подписанного документа необходимо выполнить запрос с помощью метода [POST]/api/v2/drafts/{draftId}/dispatch, который вернет идентификатор получателя документа и идентификатор запущенного документооборота в модели StartedDocflow.

В случае неуспешной проверки входных параметров сервер вернет ошибку с описанием в теле ответа. (См. таблицу 4).

Таблица 4. Ошибки входных параметров

Описание ошибкиПричина
Пользователь {userId} не имеет доступа к абоненту {abonentId}.Указанный идентификатор абонента не найден в учетной записи пользователя
Документ не готов к отправке.Документ уже отправлен
Ошибка отправки документа. Нет подписи.Документ не подписан ЭП
Сущность DraftDocument с ключом {draftId} не найдена.Документ не найден

Таблица 4 - Ошибки входных параметров при отправке документа в составе пакета

Диаграмма метода по отправке документа в составе пакета

tokenPageMenu

Рисунок 3 - Порядок работы метода по отправке документа в составе пакета (dispatch)

Если к документу не прикреплена ЭП, необходимо вызвать метод [POST]/api/v2/drafts/{draftId}/sign, который подпишет черновик документа.

При успешной проверке входных параметров, будет выполнена проверка ЭП, в результате вернется модель AttachSignatureResult с информацией о валидности подписи. Если ЭП валидна, то она будет прикреплена к документу, иначе будет указана причина невалидности ЭП.

В случае неуспешной проверки входных параметров сервер вернет ошибку с описанием в теле ответа. (См. таблицу 5.)

Таблица 5. Ошибки входных параметров

Описание ошибкиПричина
Произошла ошибка прикрепления подписи: Невозможно прикрепить подпись к данному черновику!Для документа не выбран получатель (актуально для документов не в составе пакета)
Идентификатор абонента не указан.Не передан идентификатор абонента
Отсутствует подпись.Не передана ЭП
Произошла ошибка прикрепления подписи: Для черновика {draftId} подпись неверна.ЭП не соответствует документу
Пользователь {userId} не имеет доступа к абоненту {abonentId}.Указанный идентификатор абонента не найден в учетной записи пользователя
Сущность DraftDocument с ключом {draftId} не найдена.Не найден идентификатор документа, к которому необходимо прикрепить ЭП

Таблица 5 - Ошибки входных параметров при подписании

Диаграмма метода по подписанию документов

tokenPageMenu

Рисунок 4 - Порядок работы метода по подписанию документов (sign)

Получение информации по пакету

  • [Опционально] Получение состава пакета по его идентификатору

    Для получения состава пакета, находящегося в реестре "Черновики", необходимо вызвать метод [GET]/api/v1/packages/{packageId}/drafts, который вернет информацию обо всех документах, принадлежащих пакету. В результате успешного запроса метод вернет модель DraftPackageInfo, которая будет содержать число документов в пакете и модель DraftDocument, где будет подробная информацию о каждом документе.​

В противном случае, сервер вернет ошибку с описанием в теле ответа. (См. таблицу 6).

Таблица 6. Ошибки входных параметров

Описание ошибкиПричина
Идентификатор абонента не указан.Не передан идентификатор абонента
Пользователь {userId} не имеет доступа к абоненту {abonentId}.Указанный идентификатор абонента не найден в учетной записи пользователя
Пакет не существует.Не найден идентификатор пакета

Таблица 6 - Ошибки входных параметров при получение состава пакета по его идентификатору

Диаграмма метода по получению состава пакета по его идентификатору

tokenPageMenu

Рисунок 5 - Порядок работы метода по получению состава пакета по его идентификатору (drafts)

  • [Опционально] Получение информации об исходящем/входящем пакете

    Для получения состава исходящего/входящего пакета необходимо вызвать метод [GET]/api/v1/packages/{packageId}/docflows, который вернет информацию обо всех документах, принадлежащих отправленному/полученному пакету.

В результате успешного запроса метод вернет модель DocflowPackageInfo, которая будет содержать число документов в пакете и модель DocflowSummary, где будет подробная информацию о каждом документе.​

В противном случае, сервер вернет ошибку с описанием в теле ответа. (См. таблицу 7).

Таблица 7. Ошибки входных параметров

Описание ошибкиПричина
Идентификатор абонента не указан.Не передан идентификатор абонента
Пользователь {userId} не имеет доступа к абоненту {abonentId}.Указанный идентификатор абонента не найден в учетной записи пользователя
Идентификатор пакета не валидный.Не найден идентификатор пакета

Таблица 7 - Ошибки входных параметров при получение информации об исходящем/входящем пакете

Диаграмма метода по получению информации об исходящем/входящем пакете

tokenPageMenu

Рисунок 6 - Порядок работы метода по получению информации об исходящем/входящем пакете (docflows)